Ready to streamline your reporting workflow? The production release of XML Publisher 5.6.2 has arrived, featuring a game-changing graphical SQL query builder and a self-contained OC4J installation to get you up and running faster.
A New XML Publisher
The full production version of XML Publisher 5.6 RC2, now known as XML Publisher 5.6.2, is available for download from http://edelivery.oracle.com. It's a bit of a convoluted download process (choose a language, press OK, enter your details, accept the export restrictions and then select "Oracle Application Server Products", then "Microsoft Windows (32-bit)", then select Oracle XML Publisher 5.6.2 Media Pack for Microsoft Windows (32-bit)) - why it's not on OTN I don't know as it's a regular Application Server product and not part of e-Business Suite. Anyway...
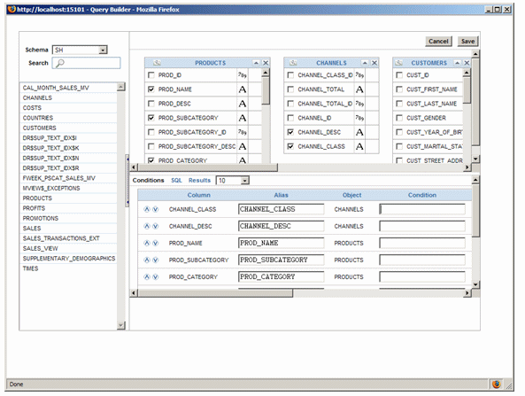
The install is pretty straightforward as it comes with it's own installation of OC4J, so you don't need to deploy the application manually. Once you're up and running there's now a new SQL query builder as part of the online application, that allows you to graphically put a query together in much the same way as Oracle Reports Builder's SQL query generator.

Having the query builder in place alters the workflow now when building a report, as you can start at the XML Publisher online site, build your query there and then drop in to XML Publisher Desktop to define the template, rather than having to manually put the query together whilst in the template builder. All will be explained in a couple of weeks though when my next article for OTN, on building an online reporting application using XML Publisher 5.6.2, should be published. Watch this space as they say.
Oracle Consulting Services
Ready to optimize your Oracle for the future?
Share this
Share this
More resources
Learn more about Pythian by reading the following blogs and articles.

Tip Tuesday | What To Do When Analytics Publisher Desktop in Office 365 Will Not Enable
Converting Oracle Enterprise Manager Management Service (OMS) Repository from Legacy Non-CDB to CDB Architecture

Overview of the New Cloudera Data Science Workbench
Ready to unlock value from your data?
With Pythian, you can accomplish your data transformation goals and more.